How to View Source Code of .NET EXE
.NET one of the most familiar word for developers/programmers and CS/IT students. Many of you want to see .NET source code, so if you one of them then try simple methods and view Source code. By following below steps you can get actual C++ or C# code of any .NET exe with decompiling .NET exe file easily.
Step by Step procedure for .NET EXE Source Code:
When we are working in .NET and want to compile and application code which written in C++ or C#, then after compiling and develop we get and exe file of .NET. Now what will you do when you want get back the source code of C++ or C# application.
In simple words it is called decompiling of the .NET application. There are many tools use for decompile it. For this you just need to put .NET exe which is created using .NET now decompiler will give you the source code which written in C++ and C#. So now its also considered the security risk and also raise the point that we should secure our .NET exe before giving o anyone for review or testing.
How to View Source Code of .NET EXE File:
Most important this will only work with EXE which are created and compiling using .net framework libraries.
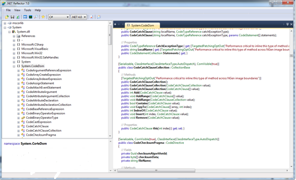
Step I: Download Decompiler _ .NET Reflector
First you need to download .NET Reflector. .NET Reflector is amazing tool and this tool will give you complete .NET source code from giving exe file. .NET Reflector build by Red Gate company. for downloading decompiler you need to click on Download.
Step II: Install .NET Reflector Application
For complete installation follow all instructions.
Step III: Open .NET EXE Assembly in .NET Reflector
- Open .NET Reflector application
- Click on file option
- Select open and assembly
- Choose .EXE file but most important the exe should be complied earlier using .NET framework.
- Once it is loaded then you will see all files and source code written in C++, C# and VB.
Then its mean the .NET exe not a .NET compiled file or it may have been secured using some encryption tools like Themida.
The Software http://breakingthe9000barrier.blogspot.com /2014/03/how-to-view-source-code-of-net-exe.html" target="_blank">.NET Reflector also gets embedded with Visual Studio 2013. The integration help to quickly decompile and view code of compiled exe file using dot net .NET.



No comments:
Post a Comment